[BACKEND]MySQL 설치
※ MySQL 설치
MySQL은 가장 많이 사용되고 있는 DBMS 중 하나입니다. MySQL은 오픈 소스 버전과 상용 버전 두 가지가 있는데,
일반적으로 오픈 소스 버전을 많이 사용하고 있습니다.
오픈 소스 버전은 다음 사이트에서 다운로드할 수 있습니다.
https://dev.mysql.com/downloads/mysql/ 사이트에서
"MySQL Community Server 에서 Archives" 클릭 - MySQL 버전 선택 후 설치 파일 다운로드 함
[MySQL과 MariaDB]
MySQL과 같은 코드를 기반으로 하는 MariaDB(마리아디비)도 있습니다.
실제 MariaDB(마리아디비)를 만든 핵심 개발자는 MySQL을 만든 개발자와 동일 인물입니다.
MySQL을 소유하고 있는 오라클의 라이선스 정책이 언제 바뀔지 모르기 때문에
MySQL보다 MariaDB(마리아디비)를 선호하는 개발자도 있습니다.
MariaDB(마리아디비)는 MySQL과 호환되므로 마리아DB에 관심이 있다면
MySQL 대신 MariaDB(마리아디비)를 설치해도 됩니다.
MariaDB : MySQL 기반으로 한 오픈소스, 무료이용 가능하다.
MySQL이 유료가 되면서 MariaDB가 오픈소스로 무료로 사용가능하다.
1. MySQL 설치
1_중요) Choosing a Setup Type에서 "Full"을 선택 - Next 클릭합니다.
제품은 각각 다음과 같은 의미를 갖고 있습니다.
• MySQL Server : MySQL DBMS 프로그램입니다.
• MySQL Workbench : MySQL 클라이언트 프로그램 입니다. 쿼리를 실행할 때 사용합니다.
• Connector/J : 자바에서 MySQL에 연결할 때 사용하는 JDBC 드라이버 입니다.
세 제품을 선택했다면 [Next] 버튼을 클릭해서 다음으로 이동합니다.
2) MySQL Workbench를 설치하려면 비주얼 C++ 런타임 환경이 필요합니다.
별도로 비주얼 스튜디오를 설치하지 않았다면 비주얼 C++ 런타임이 설치되어 있지 않은 경우가
많은데, 이 경우 [Execute] 버튼을 클릭해서 먼저 비주얼 C++ 런타임을 설치해야 합니다.
[Execute] 버튼을 클릭하면 설치를 시작합니다. 만약 필요 프로그램이 이미 설치되어 있으면
다음[Next]으로 넘어갑니다.
필수 프로그램을 설치했다면 [Next] 버튼을 클릭해서 최종 설치 확인 단계로 넘어갑니다.
설치 확인 화면에서 [Execute] 버튼을 클릭하면 설치를 시작합니다.
설치를 진행하는 동안 진행 상태가 퍼센트로 표시됩니다.
설치가 끝나면 'Status'가 완료를 의미하는 'Complete'로 바뀝니다.
3_중요) MySQL 서버가 사용하는 기본 포트는 3306이므로 이 포트를 그대로 사용합니다.
[Next] 버튼을 클릭해서 다음 단계로 넘어 갑니다.
4_중요) root 계정 암호 설정 , root는 시스템계정과 비슷함
DBMS도 자체 계정을 갖고 있습니다. MySQL의 root 계정은 MySQL을 관리할 때 사용하는 계정으로
root 계정의 암호를 설정하는 화면에서, root 계정의 암호를 설정하고 메모해 둡니다.
우리는 root 계정 암호로 MySQL Root Password를 System1234,
Repeat Password를 System1234로 입력해 줍니다.
5) 다음은 윈도우 서비스 설정 단계입니다. 이 단계에서는 MySQL 서버를 윈도우 서비스로
등록할지 여부를 설정합니다.. MySQL 서버를 서비스로 등록하면 윈도우를 시작할 때 자동
으로 MySQL 서버를 시작합니다. 각 옵션은 다음과 같습니다.
• Configure MySQL Server as a Windows Service : 윈도우 서비스로 등록할지 여부를 지정합니다.
• Windows Service Name : 서비스로 등록시 사용할 서비스 이름을 지정합니다.
• Start the MySQL Server at System Startup : 윈도우 구동시 MySQL 서버를 시작할지 여부를 지정합니다.
윈도우 서비스로 등록하고 싶지 않다면 'Configure MySQL Server as a Windows Service' 옵션을
선택하지 않으면 되지만, 우리는 서비스로 등록하고 [Next] 버튼을 클릭 합니다.
6) 마지막은 설정 적용 단계입니다. [Execute] 버튼을 클릭하면 앞서 설정한 내용을 적용합니다.
설정 적용 완료 화면에서 [Finish] 버튼을 눌러 다음으로 넘어갑니다.
7) 이제 모든 설치가 끝났습니다. 설치 완료 화면에 'Start MySQL Workbench after Setup'이 선택되어 있는데,
이 옵션을 선택하면 설치 종료 후 MySQL 워크벤치를 실행합니다.
2. MySQL Workbench 사용
1) 워크벤치 연결하고 쿼리 실행하기
커넥션 목록에 "Local instance MySQL80"이 보일 것입니다. 이는 앞서 설치한 MySQL 서버에 대한
연결 설정을 의미 합니다. 이 연결 정보를 클릭하면 연결할 때 사용할 암호를 묻습니다.
앞서 설정한 root 계정 암호를 입력하고 [OK]를 클릭하면 MySQL 서버에 연결합니다.
암호를 매번 입력하고 싶지 않으면 'Save password in vault' 옵션을 선택해서 암호를 기억해두면 됩니다.
암호를 정상적으로 입력했다면 쿼리를 실행할 수 있는 탭이 화면에 표시됩니다.
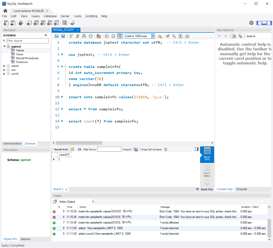
2) 쿼리 입력 영역에 다음 쿼리를 입력해서 새로운 데이터베이스를 생성해 봅니다.
create database jsptest character SET utf8; -- Ctrl + Enter
use jsptest; -- Ctrl + Enter
쿼리를 입력하고 쿼리 실행 버튼(전체 쿼리 실행이나 한 개 쿼리 실행)을 클릭하면
쿼리를 실행하고 결과를 하단에 표시 합니다.
데이터베이스를 생성했다면 스키마 영역의 새로고침 아이콘을 클랙해 봅니다.
그러면 방금 생성한 데이터베이스가 목록에 표시될 것입니다.
[중요] jsptest 데이터베이스 테이블을 생성하고 싶다면 스키마 영역에서 jsptest를 선택하고
쿼리 영역에서 쿼리를 실행하면 됩니다. 예를 들어, 데이터베이스 목록에서 jsptest를
클릭하면 jsptest가 선택 됩니다. jsptest를 선택한 상태에서 다음 쿼리문을 실행해 봅니다.
[다음]
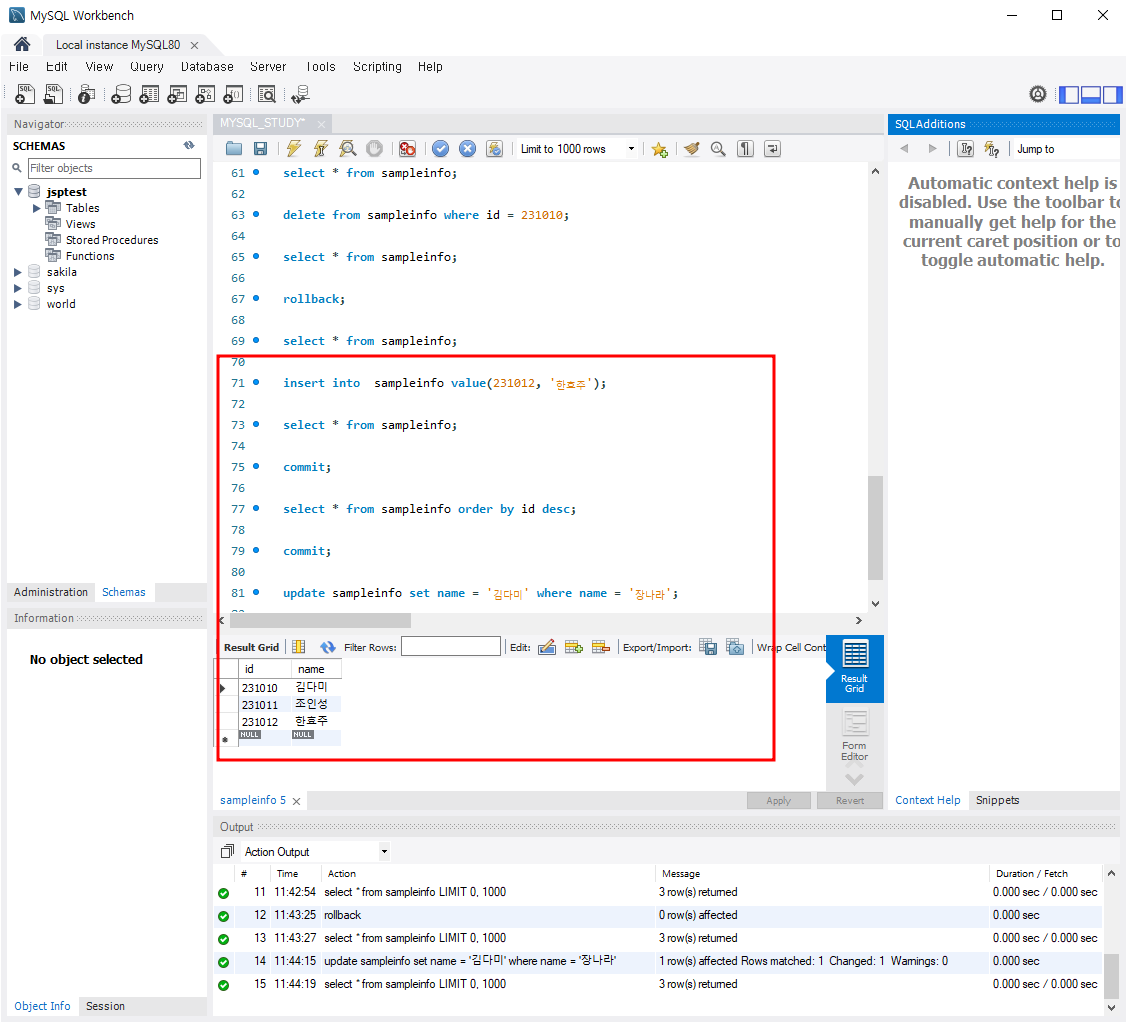
create table sampleinfo(
id int auto_increment primary key,
name varchar(50)
) engine=innodb default charset=utf8; -- Ctrl + Enter
desc sampleinfo; -- Ctrl + Enter
[중요] 쿼리를 실행한 뒤에 스키마 영역에서 jsptest를 확장한 뒤 새로고침을 해보면
테이블 목록에 sampleinfo 테이블이 추가된 것을 확인할 수 있습니다.
[중요] sampleinfo 테이블이 생성 안되고 에러나면
① jsptest - 우클릭 - Drop Schema
② use jsptest; -- Ctrl + Enter
③ 다시 실행 확인
3) 연결 정보 추가하기
새로운 연결을 추가하려면 DB 연결 목록 화면에서 추가 아이콘(+)을 클릭하면 됩니다.
추가 아이콘을 클릭하면 새로운 DB 연결을 추가하기 위한 대화창이 나타 납니다.
각 입력 항목은 다음과 같습니다.
[다음]
• Connection Name : DB 목록에 표시될 DB 연결 이름을 입력합니다.
• Connection Method : DB 연결 방법을 선택합니다. 표준 연결인 TCP/IP 선택합니다.
• Hostname : MySQL 서버가 실행중인 서버 IP를 입력합니다.
로컬 호스트에서 실행 중이면 127.0.0.1 을 입력합니다.
• Port : 연결할 때 사용할 포트 번호를 입력합니다.
• Username : DB에 연결할 때 사용할 DBMS 계정을 입력합니다.
• Default Schema : 기본 선택할 DB 데이터베이스 이름을 입력합니다.
각 항목을 다음과 같이 입력해 봅니다.
[다음]
• Connection Name : jsptest localhost
• Username : root
• Default Schema : jsptest
[Test Connection] 버튼을 클릭해서 연결이 제대로 되는지 확인한 뒤 [OK] 버튼을 클릭합니다.
그러면, DB 연결 정보가 추가 됩니다.
추가한 연결 정보를 수정하려면 [Database] → [Manage Connections...] 메뉴를 실행하면 됩니다.
(또는 왼쪽 상단 집모양 아이콘 클릭 → 연결 정보 수정을 원하는 계정 클릭 선택 - 마우스 우클릭
- Edit Connection.. 버튼을 클릭해서 연결 정보를 수정해 줍니다)

http://www.mysqlkorea.com/sub.html?mcode=manual&scode=01_1&lang=k
MySQL_22_2_3_69 매뉴얼
MySQL 한글매뉴얼
22.2.3.69. mysql_store_result() MYSQL_RES *mysql_store_result(MYSQL *mysql) 설명 데이터 검색에 성공한 쿼리마다 mysql_store_result() 또는 mysql_use_result() 함수를 호출해야 한다. (SELECT, SHOW, DESCRIBE, EXPLAIN, CHECK TABLE등등
www.mysqlkorea.com
MySQL 설치





창 뜨면 YES 클릭








설치완료!

create database jsptest character SET utf8; -- Ctrl + Enter
use jsptest; -- Ctrl + Enter



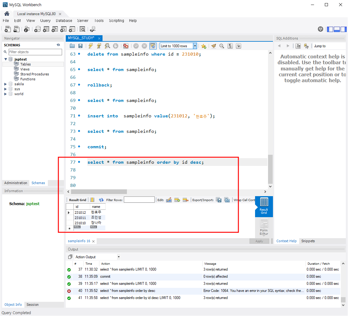
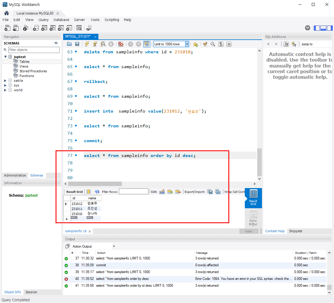
use jsptest; jsp가 풀릴 수있기 때문에 수시로 해줘야된다.


oracle과 MySQL은 데이터 타입이 약간 다르다.
헷갈릴 경우에 구글링해보기!!
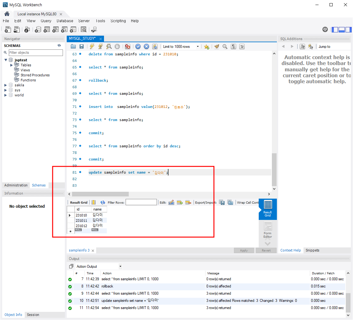
AUTOCOMMIT 해제

-- 상단 Edit 클릭 - Preferences... 클릭
-- 좌측 SQL Editor 클릭 - 우측 하단 "Safe Updates
-- (rejects UPDATEs and DELETEs with no restrictions)"
-- 체크 해제할 경우에는 MySQL Workbench를 재실행하시기 바랍니다.







connections 새로만들기

