[BACKEND]ECLIPSE_01
이클립스 단축키
1. F2 = 패키지/클래스명 바꾸기(rename)
2. F3 = 자바 API 클래스 및 함수는 class source 연결 필요(클래스 및 함수 정의로 이동)
3. F4 = 클래스 정의 확인(상속 관계 포함)
4. Ctrl + Shift + O = 자동 임포트
5. Ctrl + / = 한줄 주석 설정 및 해제
6. Ctrl + Shift + / , Ctrl + Shift + \ = 블록 주석 설정 및 해제
7. (클래스명 선택 후) Ctrl + T = 상속 관계 표현(한 번 더 Ctrl + T 입력 시 상위 슈퍼 타입 확인)
8. Ctrl + Shift + F = 자동 정렬
9. Alt + Shift + Y = 자동줄바꿈 (Eclipse에서 기본 자동줄바꿈은 꺼져 있음)
10. Alt + ↑ , Alt + ↓
1) 블록을 선택했을 때는 블록 전체를 위아래로 이동
2) 블록을 선택하지 않았을 때는 커서 위치 라인을 위아래로 이동
11. (한글 ㄱ ~ ㅎ 중에서 한개를 입력한 후) 한자키 클릭 = 특수키 나타남
12. Ctrl + + , Ctrl + - = 폰트 확대 및 축소
13. Ctrl + Shift + - , Ctrl + Shift + [ = 화면 가로 및 세로 나누기
14. Alt + ← , Alt + → = 이전 자바 파일 히스토리로 이동(자바 파일)
15. Ctrl + D 행삭제
https://www.eclipse.org/downloads/packages/release/2020-06/r
2020-06 R | Eclipse Packages
444 MB 4,614 DOWNLOADS The Modeling package provides tools and runtimes for building model-based applications. You can use it to graphically design domain models, to leverage those models at design time by creating and editing dynamic instances, to collabo
www.eclipse.org
oldversion 2020-06버전으로 다운로드받는다

eclipse.exe 실행 > workspace 브라우저 폴더 지정(작업폴더 지정)




자바 디벨롭먼트 키트 > jre: 자바 환경
jdk로 개발해야한다.





src 클릭한 상태에서 ctrl+n

test 창이 뜬다.

sy 단축키 눌러서 syout 실행

재생을 누르면 터미널에 문자열이 출력된다.

bin에 기계가 언어를 변환하는 컴파일 파일을 따로 관리한다.

src 클릭한 상태에서 ctrl+N 누르면 새로만들기됨

메인 명령어 단축키: ma > ctrl+스페이스바


build automatically 체크해야 실행파일 재생가능


실행 : run as
실행 단축키 : ctrl + F11


Class 파일이
저장 시점에 생성되는가?
build automatically 해제

ctrl+s 저장을 누르면 실행이 안된다.
bin에 클래스가 안생긴다.

실행 시점에 생성되는가?

클래스 파일이 저장시점에 생성되었다.

패키지(꾸러미)


패키지 구분해주어야함

탭 클릭하고 ctrl+spacebar




x 변수값 이름 변경
ctrl + 1 :





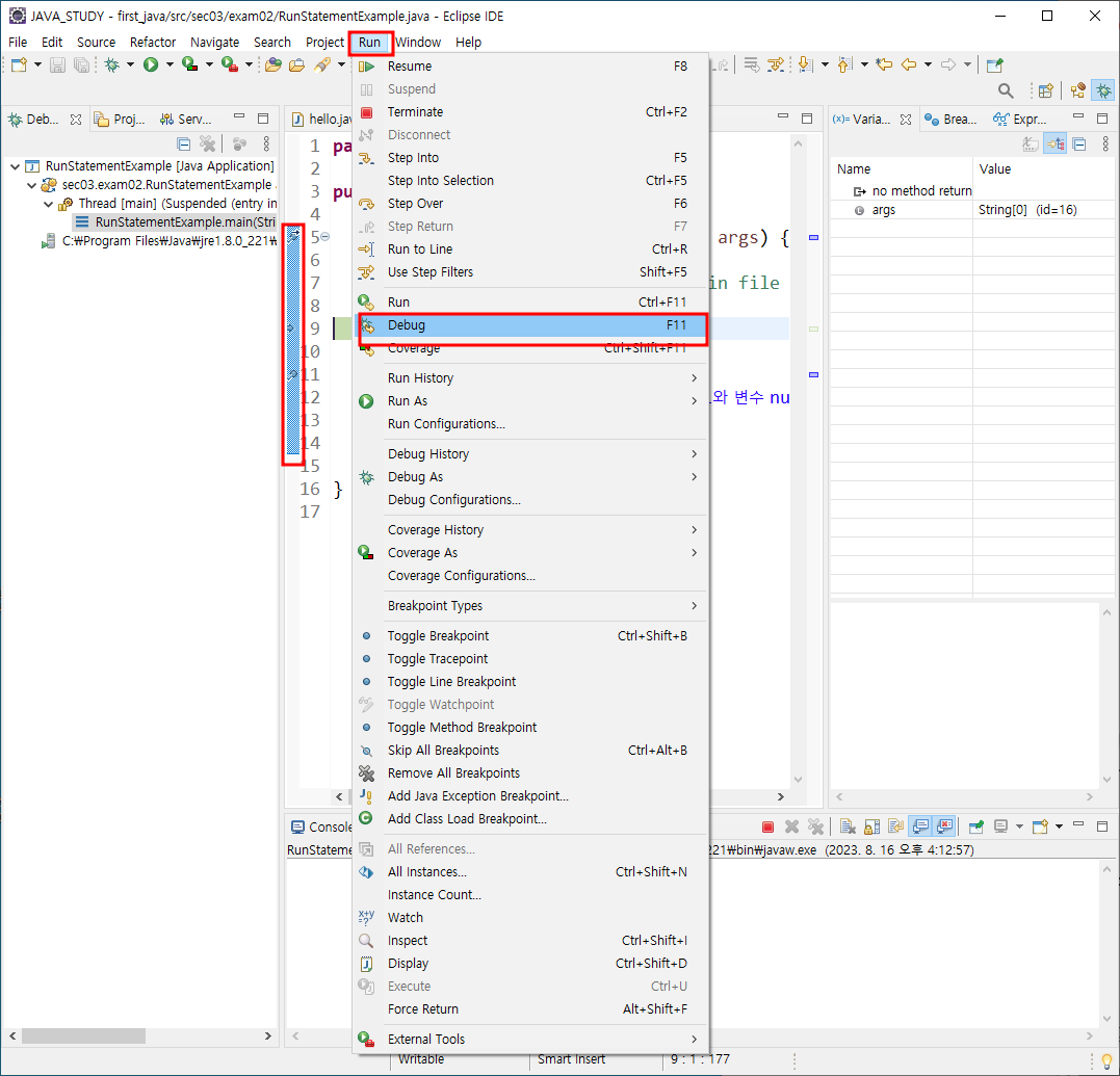
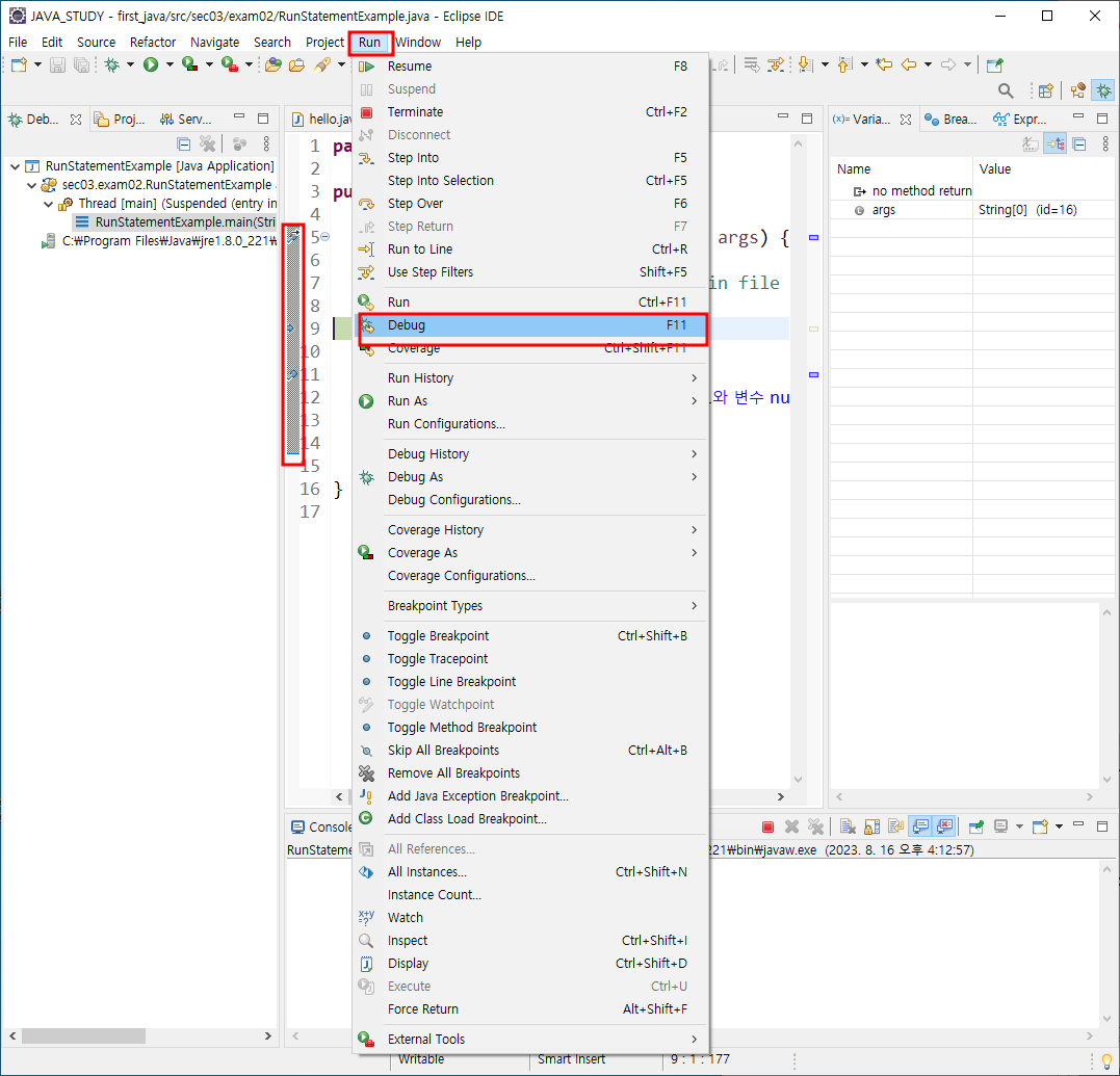
디버깅


F6 누르면 디버깅 창에 값이 나옴

디버깅 다시 실행 F11
디버깅 관점

개발자 관점
